Features
Was die Datenbank bietet
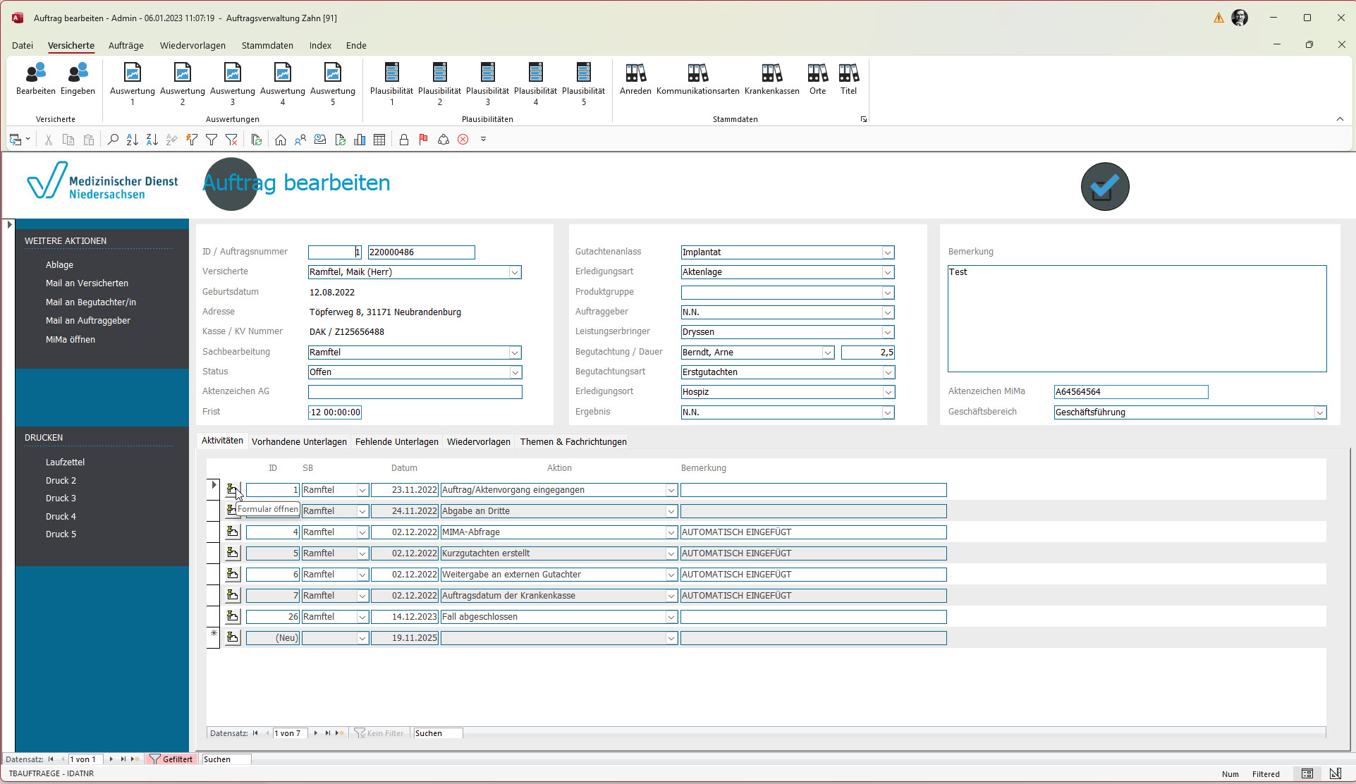
Diese Datenbank verwaltet die Gutachten des MD Niedersachsen im Bereich der Zahnbehandlungen.
Versichertenverwaltung
Über die Anfragen wird der Kundenbedarf aufgenommen und ihm ein Angebot unterbreitet. Im Falle der Auftragserteilung wird aus dem Angebot ein Auftrag.



